Systeemitiede jäsentää käsitystämme maailmasta
SysteemiTutkimuskeskus
Ajattelun geometria 🙂
Ajattelun α eri muodot 1-7
Suositus yliopistoille
Kreikkalaisten kirjainten α – Ω merkitys
π Symbolinen ilmaisuvoima
Miten Metatiede ja Systeemitiede kohottavat tieteen tilaa?
Symbolin eri muodot π 1-7
Kaikki liittyy kaikkeen – ISO ja Systems Life Cycle – standardi
π Informaation muodostus
χ Systeeminen ymmärrys
Informaation χ eri muodot 1-7
ΔΨ Uudistuminen 0
Todellisuuden systeemiset haasteet 1-7
Haavoittuva systeemi ΔΨ1
VUCA – todellisuus ΔΨ1
Suhdanneherkkä systeemi ΔΨ2
Kriittinen systeemi ΔΨ3
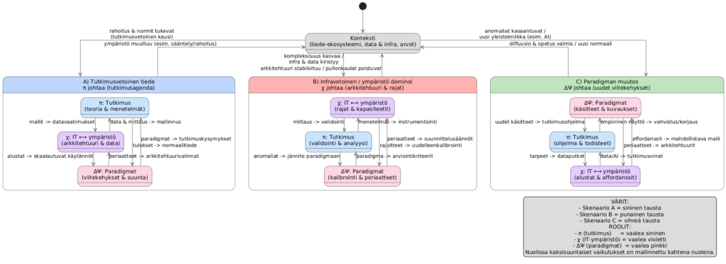
Matematiikasta systeemitieteeseen ΔΨ3
Adaptiivinen systeemi ΔΨ4
Kehittyvä, autopoieettinen systeemi ΔΨ5
Disruptiivinen, kumouksellinen systeemi ΔΨ6
Kestävän kehityksen filosofia ΔΨ7
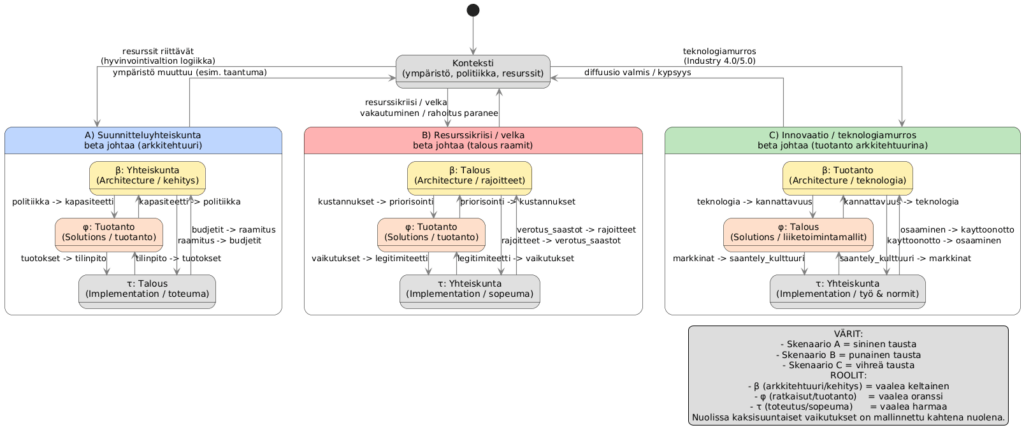
β Organisoituminen kohti kestävää tulevaisuutta
β: Organisoitumisen haasteet
β1 – Idea
β2 — Resurssikartoitus
β3 — Koordinointi
β4 Ohjaus S3
β5 — Kehitysstrategia S4
β6 – Identiteetti ja missio S5
β7 – Manifesti/visio
VSM Kasvutarina β+
β7 – Referenssi: Team Syntegrity – agentti
β Organisoituminen: Yhteenveto
φ Suunnittelun tiede, demo ja käytäntö
φ Vuorokausi systeemistä suunnittelua
φ: Suunnittelun haasteet
φ Ratkaisukeskeisyyden jatkumo
φ Suunnittelun näkökannat (symbolit)
φ1 SysteemiEnergia demona
φ2
φ3
φ4
φ5
φ6
φ7
τ Integroituminen
Miten Metatiede auttaa tietämyksen integroinnissa
τ1 Yhteiskunnallinen näkökulma
τ Integroituminen: GitLab-esimerkki
τ: Toteutuminen/Integroituminen
τ1 Integroitumisen teoria ja soveltaminen Suomeen τ
Sveitsin demokratia τ1
Kiinan ”demokratia” τ2
Suomen integroitumisen haasteet τ3
τ7 Integroituminen IT-alalla: GitLab-esimerkki
α Tietoisuus: kehämalli
Kehämalli
Kehä 1
Kehä 2
Siirtymä: Kehä 2 –> 3
Kehä 3
Kehä 4
Kehä 5
Kehä 6
Kehä 7
GoodReason ja LLM-mallinnus: Json2Json
π Tieteellinen ajattelu
Metatiede – Manifesti
Maailmankuvien synteesi – GoodReasonin näkökulmasta
Kognitiotiede ja ymmärrys
Holistinen näkökulma
χ Tekoälyn hyödyntäminen
Tekoäly ja LLM-mallinnus
ΔΨ Maailman tila
Tietoturva
CISSP – GoodReason – kartta
Terveys – Maailmanterveys
Ω: Onnistumisen filosofia: Olet maalissa 🙂
Ω1 Asennon hallinta = Liike
Ω2 Liikkeen hallinta Ymmärrys
Ω3 Ymmärryksestä ohjaukseen Cyber
Ω4 Itsensä korjaamisen kyky
Ω5 Symbolinen ajattelu
Ω6 Ajattelun teoria – Universaali äly
Ω7 Principia Systematica
Lisätietoja
Opettamisen näkökulmat
∞ Panarkia suhdannevalvojana
∑ SECI – tietämysmalli
∑ Tietämyksen jatkuva kierto SECI
√ Kirja: Kaikenteoria – Uusi maailmankuva
In English
Birth of Systemic worldview software
GoodReason Cosmology
GoodReason tutkimusinfrana
Kategoriat
Valitse Kategoria
AI-dialogit
Blogi
Dialogue Cybernetica
Kaikenteoria-kirja
Käsitteellinen ajattelu
Luonnonfilosofia
Maailmankuva
Principia Systemica
Tiedekäsitys
Uncategorized