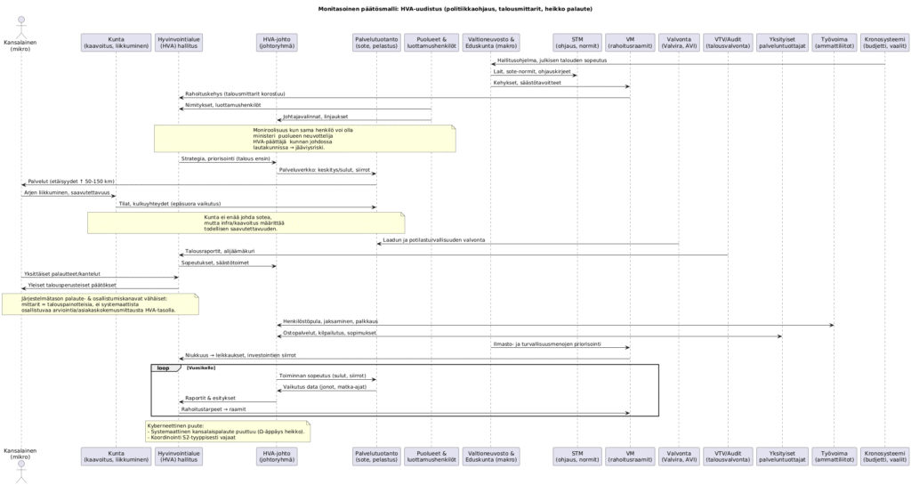
Tässä on kaaviosi suora “nuoli → lause” -muunnos selkokielellä. Jokainen rivi on muotoa (subjekti) tekee (verbi/teko) (objektille). Olen säilyttänyt jakson rakenteen (1–10) ja huomautukset.

1) Kronorytmi ja poliittinen ohjaus
- Kronosysteemi antaa valtioneuvostolle ja eduskunnalle hallitusohjelman ja julkisen talouden sopeutuksen raamit.
- Valtioneuvosto/eduskunta antaa STM:lle lait, sote-normit ja ohjauskirjeet.
- Valtioneuvosto/eduskunta antaa VM:lle kehykset ja säästötavoitteet.
- VM antaa hyvinvointialueen hallitukselle rahoituskehyksen, jossa korostuvat talousmittarit.
2) Poliittinen moniroolisuus ja nimitykset
- Puolueet ja luottamushenkilöt nimeävät HVA-hallituksen jäseniä.
- Puolueet ja luottamushenkilöt valitsevat HVA-johdon ja linjaavat sen suuntaa.
- (Huom.) Moniroolisuus lisää jääviysriskiä, kun sama henkilö voi toimia ministerinä, puolueen neuvottelijana, HVA-päättäjänä ja kunnan johdossa/lautakunnissa.
3) HVA:n sisäinen ketju ja palveluverkko
- HVA-hallitus antaa HVA-johdolle strategian ja prioriteetit (talous ensin).
- HVA-johto antaa palvelutuotannolle verkkomuutokset: keskityksiä, sulkuja ja siirtoja.
- Palvelutuotanto antaa kansalaiselle palvelut, joiden etäisyydet kasvavat (noin 50–150 km).
4) Kunnat ja liikkumisen realiteetit (vaikutus ilman ohjausta)
- Kansalainen antaa kunnalle arjen liikkumisen ja saavutettavuuden tarpeet.
- Kunta antaa palvelutuotannolle tiloja ja kulkuyhteyksiä (epäsuora vaikutus).
- (Huom.) Kunta ei enää johda sotea, mutta infra ja kaavoitus määrittävät todellisen saavutettavuuden.
5) Valvonta ja auditointi (laatu vs. talous)
- Valvonta (Valvira, AVI) antaa palvelutuotannolle laadun ja potilasturvallisuuden valvonnan.
- VTV/auditointi antaa HVA-hallitukselle talousraportit ja alijäämäkurin vaatimukset.
- HVA-hallitus antaa HVA-johdolle sopeutukset ja säästötoimet.
6) Kansalaispalaute – puutteellinen
- Kansalainen antaa HVA-hallitukselle yksittäisiä palautteita ja kanteluita.
- HVA-hallitus antaa kansalaiselle yleisiä talousperusteisia päätöksiä.
- (Huom.) Järjestelmätason palaute- ja osallistumiskanavat ovat vähäiset: mittarit painottuvat talouteen, eikä HVA-tasolla ole systemaattista osallistuvaa arviointia tai asiakaskokemuksen mittaamista.
7) Työvoima ja markkina
- Työvoima (ammattiliitot) ja HVA-johto keskustelevat henkilöstövajeesta, jaksamisesta ja palkkauksesta.
- Yksityiset palveluntuottajat ja HVA-johto käyvät läpi ostopalveluja, kilpailutuksia ja sopimuksia.
8) Makroshokit (ilmasto & turvallisuus)
- Valtioneuvosto/eduskunta antaa VM:lle ilmasto- ja turvallisuusmenojen priorisoinnin.
- VM antaa HVA-hallitukselle niukkuussignaalin: leikkaukset ja investointien siirrot.
9) Päätössilmukat (vuosittainen sopeutus)
- HVA-johto antaa palvelutuotannolle sopeutuksia (sulut, siirrot).
- Palvelutuotanto antaa HVA-johdolle vaikutusdataa (jonot, matka-ajat).
- HVA-johto antaa HVA-hallitukselle raportit ja esitykset.
- HVA-hallitus antaa VM:lle rahoitustarpeet suhteessa kehyksiin.
- (Tämä sykli toistuu vuosikellossa.)
10) Riskit ja puutteet (kyberneettinen näkökulma)
- (Huom.) Kyberneettinen puute on se, että systemaattinen kansalaispalaute puuttuu (kokonaispalautteen “ylätaso” on heikko) ja S2-tyyppinen koordinaatio on vajaa.
Tiivis “yhden kappaleen” versio
Kronosysteemi antaa hallitusohjelman ja sopeutuksen raamit valtioneuvostolle, joka säätää STM:n kautta lait ja normit sekä antaa VM:lle kehykset; VM toimittaa HVA-hallituksille talouspainotteisen rahoituskehyksen. Puolueet nimeävät HVA-hallituksia ja johtoa, mikä lisää jääviysriskiä. HVA-hallitus ohjaa HVA-johtoa talous edellä, johto muokkaa palveluverkkoa, ja kansalaisen palvelumatkat pitenevät. Kunta ei johda sotea, mutta määrää saavutettavuutta infralla ja kaavoituksella. Valvonta turvaa laadun, VTV valvoo taloutta, ja hallitus määrää lisäsopeutuksia. Kansalaispalaute jää yksittäiseksi ja järjestelmätason kanavat ovat heikot. Työvoiman niukkuus ja yksityisten tuottajien sopimukset ratkotaan HVA-johdon kanssa. Makroshokit ohjaavat VM:n kautta leikkauksiin ja siirtoihin. Vuosikello toistaa sopeutuksen: johto säätää toimintaa, tuotanto raportoi vaikutuksia, hallitus vie rahoitustarpeet VM:lle. Kyberneettinen ongelma on heikko kansalaispalaute ja vajaa koordinaatio – järjestelmä säätyy budjettisignaalin mukaan, ei arjen tiedon mukaan.
